Skyeye 云智能制造办公系统 - Saas v3.17.4 发布
skyeye 云智能制造,智能制造一体化,采用 springboot+ uni-app + ant design vue 的低代码平台开发模式。包含 50 多种电子流程,crm、pm、erp、mes、adm、oa、ehr、ai、项目、商城、财务、多班次考勤、薪资、招聘、云售后、论坛、问卷、报表设计、工作流、saas 等功能。打造全网首套低代码、功能最全的智能制造行业供应链一体化管理软件

官方网站 开发文档 视频教程 功能点
Skyeye 云【源代码】针对 {Skyeye 会员} 开源。拿到源码后可进行学习、毕设、企业等使用。
Skyeye 云智能制造 v3.17.4 发布 ,发布内容如下:
- Skyeye 云已加入 Dromara 社区
- 业务对象适配 Saas 进展 100%
-
VUE 版开发
- 完成文本转语音功能(window服务器可以免费使用,Linux服务器需要对接百度智能云)
- 完成学校模块校内导航功能,为后续仓库寻件、园区导航做准备
- 完成导航模块得路线规划、导航计算、位置搜索等功能
- 支持管理端得路线规划
- 低代码生成器完成,支持Skyeye云内置四种低代码模板,可自由选择模板生成代码
- 源代码只对 Skyeye 会员开放
Skyeye 具备低代码、快捷开发、可视化设计、微服务等特点,方便客户二次开发,极大的提高了开发效率。
项目地址:
Gitee:
- https://gitee.com/doc_wei01/skyeye
- https://gitee.com/dromara/skyeye
GitCode:
- https://gitcode.com/doc_wei/erp-pro
- https://gitcode.com/doc_wei/skyeye-oa
PC 端效果图
| 效果图 | 效果图 |
|---|---|
| @@##@@ |
@@##@@ |
| @@##@@ |
@@##@@ |
| @@##@@ |
@@##@@ |
| @@##@@ |
@@##@@ |
| @@##@@ |
@@##@@ |
| @@##@@ |
@@##@@ |
| @@##@@ |
@@##@@ |
移动端效果图
| 效果图 | 效果图 | 效果图 | 效果图 |
| @@##@@ |
@@##@@ |
@@##@@ |
@@##@@ |
| @@##@@ |
源码地址:点击下载


















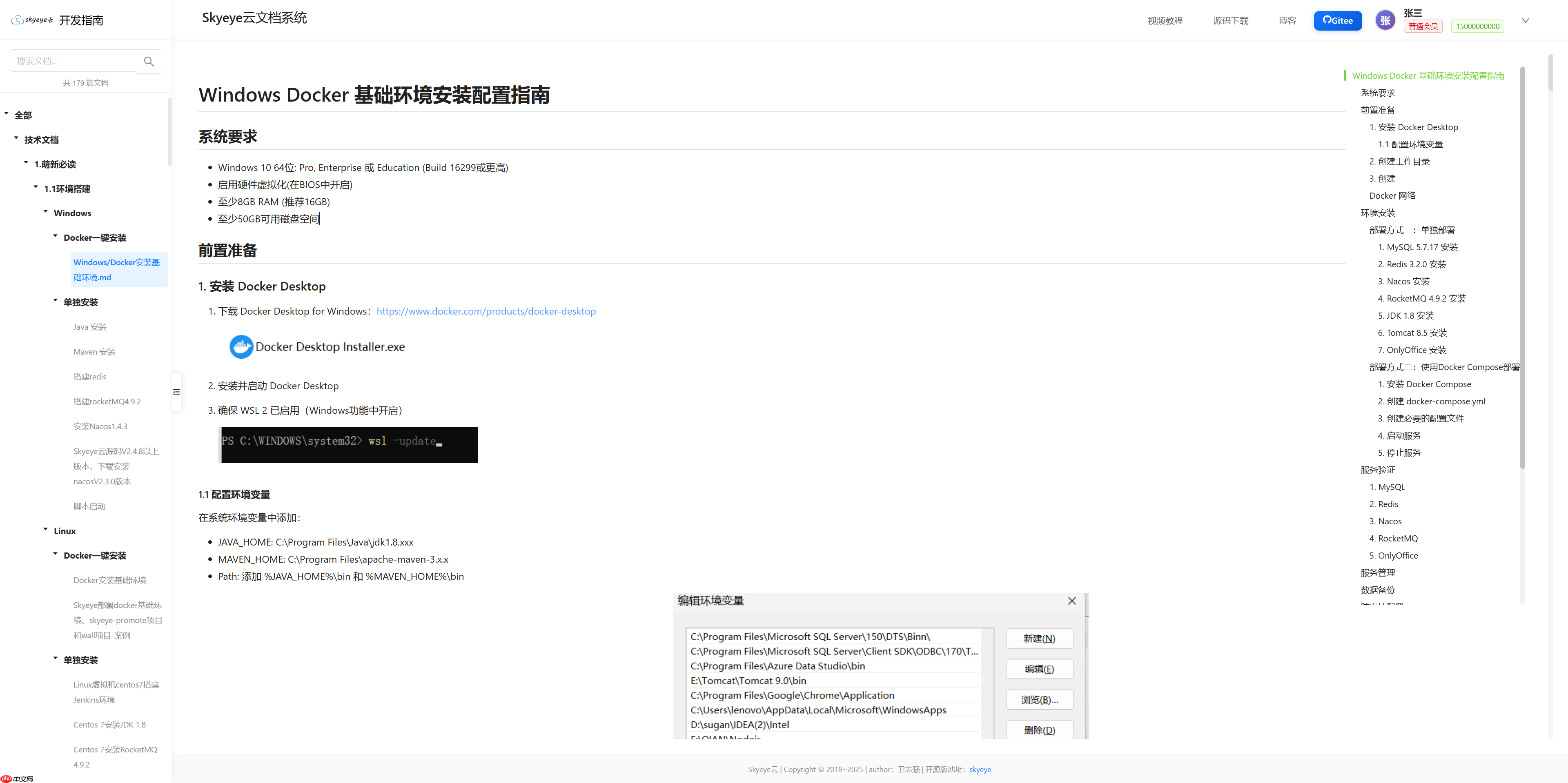
网友留言(0 条)